
-
Refinamento com atributos diferenciados
E aí galera do Tk, suave? Venho aqui fazer um pedido de refinamento que dê atributos especiais. Segue o exemplo abaixo: Eu andei vasculhando tudo aqui no TK, até achei uns sistemas de refinamento muito bons, porém não é o que eu quero, os que encontrei eles só dão Armor, Def e Atk. O que eu ando procurando é um sistema que além de Armor, Def e Atk ele também dê %HP %Mana e se possivel mas não muito importante Skills, quem puder me ajudar ficarei muito grato e darei REP++. TMJ!
-
Acesso boss diario + quest
Caraca mano, obrigado pela dica. Tudo funcionou certinho, marquei como solução e te dei um Gostei bem gostoso (com todo respeito) auhdsud. ♥
-
-
Acesso boss diario + quest
Salve galera do TK venho aqui em busca de ajuda para arrumar esse sistema de boss diário que eu estou tentando implementar no meu servidor. O que eu estou tentando fazer é o seguinte: 1º O player vai fazer uma task para matar 1000 Dragons, ao matar essa quantidade de dragons vai receber um Storage do NPC. 2º Com o Storage que o player vai receber do NPC ele vai ter acesso a um teleport dentro da cave de Dragon que leva para uma sala com um piso que só vai ser acessado a cada 20 horas. 3º Ao acessar esse piso o player vai matar matar um Boss e ao matar esse Boss ele vai receber um storage que irá durar 20 horas (Caso o player tenha esse storage ele NÃO vai acessar o piso do 2º ponto) 4º Na sala do Boss terá um Baú que ao ser aberto o player receberá uma quantia de dinheiro + um Storage que dará acesso a um atalho para a sala do piso de acesso do 2º ponto. Após liberar o atalho do 4º ponto o player terá full acesso a esse Boss que poderá ser feito a cada 20 horas. Tenho alguns scripts que eu estava editando aqui vou deixa-los abaixo. Movements: Creaturescript: Actions: Nota: Aparentemente está tudo Ok, mas o problema é que o storage que o boss está dando ao morrer ele não está saindo do player impedindo que o player volte até a sala do boss depois de 20 horas. Nota 2: Eu ainda não tenho o NPC da task do 1º ponto, se alguém disponibilizar pra mim darei REP++ Nota 3: Uso TFS 0.4 Espero que dê pra entender o que preciso, tentei me expressar e organizar da melhor forma. ♥
-
[AJUDA] Default Negrito
local txt = [[ Sua mensagem vem escrita aqui. ]] doPlayerSendTextMessage(cid, 6, txt) Assim creio que não vai mandar o nome do player, agora como deixar em negrito to sabendo não, achei que no login era do mesmo jeito que os npcs.
-
ITALOx reagiu a uma resposta no tópico: (Resolvido)Item x poder ser usado em mais de um item para se transformar em itens diferentes.
-
Cat reagiu a uma resposta no tópico: (Resolvido)Item x poder ser usado em mais de um item para se transformar em itens diferentes.
-
Cat reagiu a uma resposta no tópico: (Resolvido)Item x poder ser usado em mais de um item para se transformar em itens diferentes.
-
(Resolvido)Item x poder ser usado em mais de um item para se transformar em itens diferentes.
Consegui resolver, quem tiver interesse eu só alterei o script de encantar spike sword, clerical mace etc... Ficou assim function onUse(cid, item, fromPosition, item2, toPosition) local gem = {8301, 8306, 8304} local old = {2463, 2647, 2457} local new = {{2466, 2487, 2492}, {2470, 2488, 2469}, {2471, 2491, 2506}} local type = item.type == 0 and 1 or item.type if isInArray(gem, item.itemid)== TRUE then for bb = 1, #gem do if item.itemid == gem[bb] then b = bb end end if isInArray(old, item2.itemid)== TRUE then for cc=1, #old do if item2.itemid == old[cc] then c=cc end end doTransformItem(item2.uid,new[c][b]) doSendMagicEffect(toPosition,36) doRemoveItem(item.uid,1) else doPlayerSendCancel(cid,"You can't enchanted this.") end else return 0 end return 1 end
-
[AJUDA] Default Negrito
Testa assim pra ver: Procura por function onLogin(cid) embaixo você põe local loginmsg = "Essa é uma mensagem de {Teste}." doCreatureSay(getCreatureByName(getCreatureName(cid)), loginmsg, TALKTYPE_PRIVATE, false, cid) Nesse caso a palavra Teste vai ficar azul escuro.
-
[AJUDA] Default Negrito
Basta colocar a palavra dentro dos {Exemplo} lá nos Scripts.
-
(Resolvido)Item x poder ser usado em mais de um item para se transformar em itens diferentes.
Salve rapaziada, alguém que possa me ajudar ai? Já rodei em tudo da WEB e não consegui o que queria. Estou precisando de uma action que... Se o player usar o item 8301 no item 2463 então ele vai se transformar em 2466. Só que se o player usar o item 8304 no item 2463 então ele vai se transformar em uma 2492. Não sei se tem como fazer isso com o TFS 0.4, mas quem puder me ajudar agradaço com Rep+
-
-
Gerenciador de Quests [TFS 0.X e TFS 1.X]
Belo script, existe uma possibilidade de colocar alguma função para vocações?/ Ex: Quem for druid pega X item, quem for sorcerer pegar Y
-
Sivermisty reagiu a uma resposta no tópico: [8.6] Task System 4.0! (Task system + Daily Task System)
-
-
Sivermisty alterou sua foto pessoal
-
(Resolvido)[RESOLVIDO] Sistema de pegar madeira em x arvore
@LeoTK é exatamente isso que eu procuro meu irmão configurei aqui pra pegar 4 tipo de madeiras em 4 arvores diferentes, ficou muito melhor do que eu queria. eu te amo!
-
Sivermisty reagiu a uma resposta no tópico: (Resolvido)[RESOLVIDO] Sistema de pegar madeira em x arvore
-
(Resolvido)[RESOLVIDO] Sistema de pegar madeira em x arvore
Eu fiz na louca um script aqui de pegar madeira nas arvores e depois que reiniciei o OT ele parou de funcionar. A função era ficar usando o item 12691 no item 12699 até vim o item 12718, no meu caso eu coloquei 30% de chance de vim o item, depois que pegar o item a arvore ia sumir e virava o item 12737, e depois de 1 minuto a arvore 12699 voltava. esse script ta todo mal feito eu sei kkkk nao manjo de fazer, apenas copiei uns 2-3 scripts e fiz isso.
-
-
[PEDIDO] Erro ao compilar distro
@JoviM Esse tutorial é muito bem explicado, obrigado por me mostrar, eu vou tentar com ele se der certo eu te dou um REP+. @KotZletY Eu ja havia baixado esse arquivo so que eu nao to sabendo onde colocar, onde eu deixo ele?
-
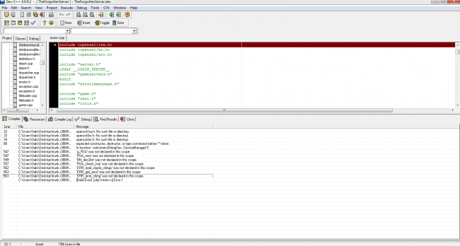
[PEDIDO] Erro ao compilar distro
Estou usando um TFS 0.4 só que eu to tentando compilar um parar arrumar algumas source já que não vieram no servidor que eu baixei, só que ta dando esse erro aqui: O que eu queria era tirar o Block Spawn. Se alguém souber e me ensinar como tirar esse erro ou disponibilizar o distro ja com essa função eu vou ficar muito grato.
-
[Sistema] Battlefield Event! V.1
É agora deu tudo certo, parou de spamar mensagem... No caso do TP agora os players não estão mas ficando invisivel, nasce o tp, só que ele não leva para lugar nenhum. BattleLib.lua Você tem como ver se ta tudo certo com essa LIB? A unica coisa que fiz diferente do seu post foi adcinar 2 paredes a mais, para os players poderem se enfrentar la pelo castelo também.
-
-
-
[Sistema] Battlefield Event! V.1
Muito obrigado! @Vodkart Rep+ sz' Agora está abrindo tudo direitinho, sem erro no distro, porém, quando o evento starta abre o tp e fica spamando 2 mesagens [Battlefield Event] We are waiting... e a outra é a que mostra na iamgem, meu servidor é por milissegundos isso é normal acontecer ou tem que modificar algo? O outro bug foi ao entrar no teleport ninguém é teleportado apenas fica no SQM do teleport só que invisivel, hahaha nunca vi um bug assim. (na imagem tem gente no tp da para ver pela mensagem que fica spamando)